MoonNote

Rubik's Cube

2023. 1. 1. 00:23
반응형

예제 파일

  • LabVIEW 2011 or 이후 버전

Rubic Cube Solver LV2011.zip
0.88MB

개요

3x3x3 기반 Rubik's Cube

 

실행 순서

  1. VI 실행
  2. Randomise / Unrandomise 버튼으로 섞기 진행
  3. 좌측 'rot F+ ... rot B-'버튼을 이용해서 큐브 맞추기 진행
  4. 모두 맞추었다면  solve 버튼으로 결과 확인(우측 LED)

 

프런트 패널
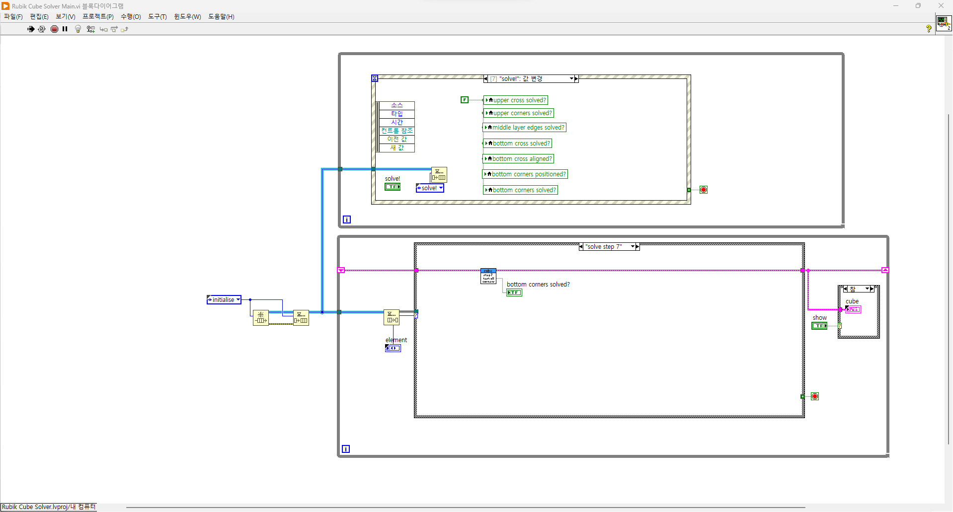
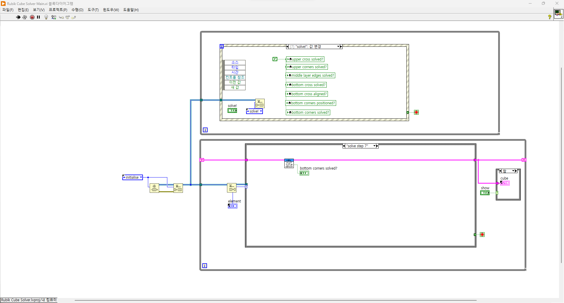
블록다이어그램

 

 

 

 

 

 

 

 

 

 

 

 

※ 이 글이 도움이 되었다면 "👆🏻구독"과 "🤍공감" 버튼을 클릭해주세요. 클릭 한번이 글 쓰는데 큰 힘이 됩니다.

공유하기

facebook twitter kakaoTalk kakaostory naver band